How the Kubernetes Scheduler Chooses a Node?
How the Kubernetes Scheduler Chooses a Node?
In a Kubernetes cluster, there will be more than one worker node. So how does the scheduler select the node out of all worker nodes?
Th scheduler typically has two main phases:
- Scheduling cycle
- Binding cycle

Scheduling cycle
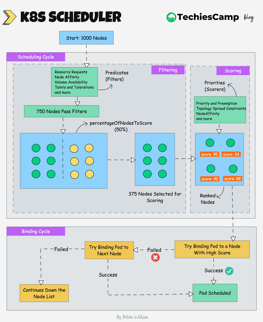
In this cycle, to choose the best node, the Kube-scheduler uses filtering and scoring operations.
Filterning
In filtering, the scheduler finds the best-suited nodes where the pod can be scheduled.
It involves narrowing down the list of nodes to only those that meet the requirements specified by the pod's configuration. Essentially, it filters out nodes that are not suitable for running a particular pod.
For example, if there are five worker nodes with resource availability to run the pod, it selects all five nodes.
So how does Kubernetes know which nodes are eligible for running a pod?
Kubernetes uses predicates (commonly referred to as filters) to determine node eligibility. These filters evaluate various factors, such as:
- Resource Requests: Ensures the node has sufficient CPU and memory resources for the pod.
- Node Affinity: Checks whether the pod has specific rules about which nodes it should or should not run on.
- Taints: Ensures that only pods with matching tolerations can run on nodes with specific taints.
- Volume Availability: Ensures that the required storage volumes are available on the node.
If there are no nodes, then the pod is unschedulable and moved to the scheduling queue.
If it is a large cluster, letโs say 100 worker nodes, and the scheduler doesnโt iterate over all the nodes.
There is a scheduler configuration parameter called percentageOfNodesToScore (values between 0 and 100). This parameter determines the percentage of nodes that will be evaluated during the scoring phase.
The default percentageOfNodesToScore varies based on cluster size, ranging from 50% for small clusters to 5% for very large clusters.
For clusters between 100 and 5000 nodes, the percentage scales linearly between 50% and 10%.
For Example, if the cluster size is ๐ฑ๐ฌ๐ฌ ๐ป๐ผ๐ฑ๐ฒ๐ and the value of this flag is ๐ฏ๐ฌ, it tries to iterate over ๐ฏ๐ฌ% ๐ผ๐ณ ๐ป๐ผ๐ฑ๐ฒ๐ in a round-robin fashion. Then scheduler stops finding further feasible nodes once it finds 150 feasible ones.
If the worker nodes are spread across multiple zones, then the scheduler iterates over nodes in different zones.
For very large clusters the default percentageOfNodesToScore is 5%.
Also, Regardless of percentageOfNodesToScore settings, The scheduler will not stop looking for feasible nodes until it has found at least this minimum number.
So, even if the percentage of nodes to score is set to a low number, The scheduler will keep searching until it has found the ๐บ๐ถ๐ป๐๐ฒ๐ฎ๐๐ถ๐ฏ๐น๐ฒ๐ก๐ผ๐ฑ๐ฒ๐๐ง๐ผ๐๐ถ๐ป๐ฑ number of feasible nodes.
Scoring
In the scoring phase, the scheduler ranks the nodes by assigning a score to the filtered worker nodes.
Kubernetes uses Priorities (also known as Scorers) to score the nodes. These priorities are implemented through various scheduling plugins. Examples include:
- Pod Priority: Higher-priority pods can influence node selection by affecting the scoring process.
- Pod Topology Spread: Ensures that pods are spread across different topology domains (like zones or nodes) to avoid concentrating too many pods in one area.
The scheduler assigns scores to the nodes by calling multiple scheduling plugins. Each plugin evaluates the nodes based on specific criteria and contributes to the final score.
Finally, the worker node with the highest rank will be selected for scheduling the pod. If all the nodes have the same rank, a node will be selected at random.
Once the node is selected, the scheduler creates a binding event in the API server. Meaning an event to bind a pod and node.
Binding cycle
This phase occurs after the filtering and scoring. The scheduler attempts to bind the pod to the highest-scoring node.
If binding fails, the scheduler typically moves to the next highest-scoring node.
Summary
Here is shat you need to know about a scheduler.
- It is a controller that listens to pod creation events in the API server.
- The scheduler has two phases. Scheduling cycle and the Binding cycle. Together it is called the scheduling context. The scheduling cycle selects a worker node and the binding cycle applies that change to the cluster.
- The scheduler always places the high-priority pods ahead of the low-priority pods for scheduling. Also, in some cases, after the pod starts running in the selected node, the pod might get evicted or moved to other nodes. If you want to understand more, read the Kubernetes pod priority guide
Custom Schedulers
Also, you can create custom schedulers and run multiple schedulers in a cluster along with the native scheduler. When you deploy a pod you can specify the custom scheduler in the pod manifest. So the scheduling decisions will be taken based on the custom scheduler logic.
Pluggable Scheduling Framework
The scheduler has a pluggable scheduling framework. Meaning, that you can add your custom plugin to the scheduling workflow.